<!-- wp:reyrey-js/page-data {"data":{"icalc":{"formulas":[],"fields":[]}},"lock":{"remove":true,"move":true}} /-->

<!-- wp:reyrey-js/section {"videoSrc":"","customClasses":"Bottom-Spacing-None","customClassesObject":{"Bottom Spacing":"Bottom-Spacing-None"},"backgroundSrc":""} -->
<div class="wp-block-reyrey-js-section"><!-- wp:reyrey-js/row {"template":[["reyrey-js/column",{"layout":{"s":{"colSpan":4},"m":{"colSpan":6},"l":{"colSpan":12},"xl":{"colSpan":12}}}]],"gridLayoutValue":"100","customClasses":"Bottom-Spacing-None","customClassesObject":{"Bottom Spacing":"Bottom-Spacing-None"}} -->
<!-- wp:reyrey-js/column {"layout":{"s":{"colSpan":4},"m":{"colSpan":6},"l":{"colSpan":12},"xl":{"colSpan":12}}} -->
<div class="wp-block-reyrey-js-column"><!-- wp:reyrey-js/flex {"verticalAlignmentClass":"Vertical-Alignment-Center","gap":1} -->
<!-- wp:reyrey-js/group {"width":3} -->
<!-- wp:reyrey-js/image {"mid":"11729","size":"4"} /-->
<!-- /wp:reyrey-js/group -->

<!-- wp:reyrey-js/heading {"text":"Article Highlights","level":2,"fontSize":"22","fontFamily":"SemiBold","fontSizeClass":"FS-22","fontFamilyClass":"FF-SemiBold"} /-->
<!-- /wp:reyrey-js/flex -->

<!-- wp:reyrey-js/list {"customClasses":"Top-Spacing-Six Bottom-Spacing-Six","customClassesObject":{"Top Spacing":"Top-Spacing-Six","Bottom Spacing":"Bottom-Spacing-Six"},"columns":2} -->
<!-- wp:reyrey-js/list-item {"content":"Accurate records of your inventory are important to your supplier."} /-->

<!-- wp:reyrey-js/list-item {"content":"Learn how to update your inventory in ERA-IGNITE."} /-->
<!-- /wp:reyrey-js/list --></div>
<!-- /wp:reyrey-js/column -->
<!-- /wp:reyrey-js/row -->

<!-- wp:reyrey-js/row {"template":[["reyrey-js/column",{"layout":{"s":{"colSpan":4},"m":{"colSpan":6},"l":{"colSpan":12},"xl":{"colSpan":12}}}]],"gridLayoutValue":"100"} -->
<!-- wp:reyrey-js/column {"layout":{"s":{"colSpan":4},"m":{"colSpan":6},"l":{"colSpan":12},"xl":{"colSpan":12}}} -->
<div class="wp-block-reyrey-js-column"><!-- wp:reyact/divider {"colorType":"Silverchalice"} -->
<div class="wp-block-reyact-divider"><div></div></div>
<!-- /wp:reyact/divider --></div>
<!-- /wp:reyrey-js/column -->
<!-- /wp:reyrey-js/row --></div>
<!-- /wp:reyrey-js/section -->

<!-- wp:reyrey-js/section {"videoSrc":"","backgroundSrc":""} -->
<div class="wp-block-reyrey-js-section"><!-- wp:reyrey-js/row {"template":[["reyrey-js/column",{"layout":{"s":{"colSpan":4},"m":{"colSpan":2},"l":{"colSpan":4},"xl":{"colSpan":4}}}],["reyrey-js/column",{"layout":{"s":{"colSpan":4},"m":{"colSpan":4},"l":{"colSpan":8},"xl":{"colSpan":8}}}]],"gridLayoutValue":"33-66"} -->
<!-- wp:reyrey-js/column {"layout":{"s":{"colSpan":4},"m":{"colSpan":2},"l":{"colSpan":3},"xl":{"colSpan":3}},"stickyOption":"Sticky"} -->
} --><div class="wp-block-reyrey-js-column">
<!-- wp:reyrey-js/heading {"text":"Subscribe to Fuel","level":2,"fontSize":"22","fontFamily":"SemiBold","fontSizeClass":"FS-22","fontFamilyClass":"FF-SemiBold"} /-->

<!-- wp:reyrey-js/paragraph {"content":"Get the inside scoop on industry trends as well as helpful system tips and educational articles.","fontFamily":"Light","fontFamilyClass":"FF-Light","customClasses":"Bottom-Spacing-Three","customClassesObject":{"Bottom Spacing":"Bottom-Spacing-Three"}} /-->

<!-- wp:reyrey-js/form {"formType":"Hubspot Form","hubspotEntity":{"value":187,"label":"Fuel CA Subscribe (187)","jsonapi":{"type":"block_content\u002d\u002dhubspot_component","id":"bbe4c350-7894-4460-a619-2f6c0b192b2c","links":{"self":{"href":"https://stage.reyrey.com/en/jsonapi/block_content/hubspot_component/bbe…;}},"attributes":{"drupal_internal__id":187,"info":"Fuel CA Subscribe"}}}} /-->
</div>
</div>
<!-- /wp:reyrey-js/column -->

<!-- wp:reyrey-js/column {"layout":{"s":{"colSpan":4},"m":{"colSpan":4},"l":{"colSpan":7,"colStart":5},"xl":{"colSpan":7,"colStart":5}}} -->
<div class="wp-block-reyrey-js-column"><!-- wp:reyrey-js/paragraph {"content":"Inventory time is here. It’s a good idea to return your dirty core inventory to the supplier so money isn’t just sitting on your shelves. Follow these three quick steps to update the parts record and receive supplier credits:"} /-->

<!-- wp:reyrey-js/paragraph {"content":"\u003cspan class=\u0022RR-Font-Weight Bold\u0022\u003eStep 1:\u003c/span\u003e Run the \u003cstrong\u003eCore Inventory Value Report\u003c/strong\u003e by going to \u003cem\u003eParts (PTS) →  \u003c/em\u003e\u003cem\u003eReports → \u003c/em\u003e\u003cem\u003eInvestment → \u003c/em\u003e\u003cem\u003eCore Inventory Value\u003c/em\u003e. This gives you a list of the dirty core parts that were exchanged and are in your parts inventory."} /-->

<!-- wp:reyrey-js/image {"mid":"13171"} /-->

<!-- wp:reyrey-js/paragraph {"content":"\u003ca href=\u0022http://fuel.reyrey.com/wp-content/uploads/2018/11/Dirty_Core_Inventory_…\u0022\u003e\u003c/a\u003e"} /-->

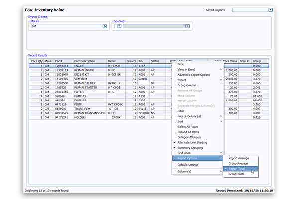
<!-- wp:reyrey-js/paragraph {"content":"\u003cspan class=\u0022RR-Font-Weight Bold\u0022\u003eStep 2:\u003c/span\u003e Compare your actual dirty core parts inventory to this report. To view the total core value for the report, right-click any column header and choose \u003cem\u003eReport Options →\u003c/em\u003e\u003cem\u003e Report Total\u003c/em\u003e. This turns on the Report Total line."} /-->

<!-- wp:reyrey-js/image {"mid":"13172"} /-->

<!-- wp:reyrey-js/paragraph {"content":"\u003ca href=\u0022http://fuel.reyrey.com/wp-content/uploads/2018/11/Dirty_Core_Inventory_…\u0022\u003e\u003c/a\u003e"} /-->

<!-- wp:reyrey-js/paragraph {"content":"\u003cspan class=\u0022RR-Font-Weight Bold\u0022\u003eStep 3:\u003c/span\u003e Update the dirty core quantities for these parts by going to \u003cem\u003eParts (PTS) →\u003c/em\u003e\u003cem\u003e Tools →\u003c/em\u003e\u003cem\u003e Post Transactions \u003c/em\u003eand entering the part number and quantity, followed by the transaction code “MC” (Minus Core) for all dirty cores that have been returned."} /-->

<!-- wp:reyrey-js/paragraph {"content":"Maintaining an accurate record of returned cores to the supplier is important and helps your inventory value stay up-to-date for both parts and accounting."} /-->

<!-- wp:reyrey-js/paragraph {"content":"For more ERA-IGNITE training opportunities, check out \u003ca href=\u0022/en/support/training\u0022 target=\u0022_blank\u0022 data-entity-reference=\u0022{\u0026quot;id\u0026quot;:\u0026quot;6235\u0026quot;,\u0026quot;title\u0026quot;:\u0026quot;Training - Refresh - CA-EN (ca-en:6235) [Custom Page - Refresh]\u0026quot;,\u0026quot;type\u0026quot;:\u0026quot;landing_page\u0026quot;,\u0026quot;entityType\u0026quot;:\u0026quot;node\u0026quot;,\u0026quot;lang\u0026quot;:\u0026quot;ca-en\u0026quot;,\u0026quot;url\u0026quot;:\u0026quot;/en/support/training\u0026quot;}\u0022\u003eReynolds Software Education\u003c/a\u003e."} /--></div>
<!-- /wp:reyrey-js/column -->
<!-- /wp:reyrey-js/row --></div>
<!-- /wp:reyrey-js/section -->